Sie können Kunden anlegen und diesen Verantwortliche zuordnen, die die Terminologien Ihres Kunden ohne Umschweife pflegen können. Zu Ihrem Kunden können Sie mehrere Terminologien anlegen und damit auch Sonderfälle konsequent berücksichtigen.
Damit ist es möglich, Kunden oder Geschäftsbereiche mit unterschiedlichen terminologischen Festlegungen und Zuständigkeiten getrennt zu verwalten – ohne sie aus den Augen zu verlieren.
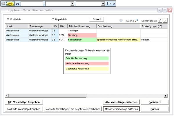
TippyTerm® hat einen eingebauten Workflow: Alle Anwender können Vorschläge für Positiv- und Negativlisten jeder Terminologie machen. TippyTerm® zeigt diese den jeweiligen Verantwortlichen an, die sie nun direkt übernehmen, korrigieren oder löschen können.
Das Vorschlagswesen
Fehlt eine festgelegte Benennung in der Positiv- bzw. Negativliste, können Sie diese über das integrierte Vorschlagswesen hinzufügen.
Neu in Version 1.6:
Das Vorschlagswesen wurde grundlegend überarbeitet. Sie können neue Benennungen vorschlagen in den Bereichen:
- TippyTerm-Leiste
- Schlagwortbereich
- TermExtract
- Schnellzugriffsliste (Funktion Vorschläge erstellen), nur für Benutzer sichtbar

Der Vorschlag steht den Verantwortlichen sofort zur weiteren Bearbeitung zur Verfügung – die Terminologie wird auf diese Weise in wenigen Sekunden aktualisiert.
Sind Sie selbst verantwortlich, wird der Vorschlag sofort in die Terminologie übernommen.
Ihre Firma hat beschlossen statt „Steuercomputer“ ab sofort nur noch „Maschinensteuerung“ zu verwenden? Nichts einfacher als das!
Sie verschieben einfach „Steuercomputer“ im Schlagwortbereich in die Negativliste:

Im Fenster “Vorschläge erstellen” tragen Sie „Maschinensteuerung“ ins Feld „Erlaubte Benennung“ ein und drücken Speichern – fertig!

Als Verantwortlicher können Sie diese Änderung sofort sehen:

Haben Sie die Benennung als Benutzer verschoben, steht der Vorschlag den Verantwortlichen zur weiteren Bearbeitung zur Verfügung:

